FortiGate Symlink Persistence Method
Analysis and Exploitation of FortiGate Symlink Persistence Method
Background📚
Around April 2025 Fortinet started warning customers that a Threat Actor (TA) continued to have remote read-only access to filesystem after patching FortiGates (FGT) units. This was achieved by a path in the VPN-SSL. Basically, requesting some route (we will see it later in the post) in the VPN-SSL, it allowed to access root file system remotely and without authentication.
Using this method, TA could download files as the symbolic link pointed to the root. Among these files, it was possible to download FortiGate configuration, for example.
Some days later Fortinet published a post in FortiGuard with some information about this.
If you had one of these versions: FortiOS 7.4, 7.2, 7.0, 6.4 the symlink was supposedly removed by AV/IPS engine.
And in these versions: FortiOS 7.6.2, 7.4.7, 7.2.11 & 7.0.17, 6.4.16 the update removes the symlink and also a patch was added in the VPN-SSL to prevent the exploitation.
It is very important to note that this is not a 0day. This method was used by TA after compromising FortiGates units with other vulns. In the post-exp phase they used to create the symlink that could survive updates of the FGT and thus giving the remote (if VPN-SSL is enabled) read-only access to root filesystem 😎.
Abstract💣
Basically, a TA (or maybe more than one I don´t know) used to modify a symlink used by language configuration in the VPN-SSL. For years, the TA have used to apply this persistence method when compromising a FortiGate unit.
Specifically, FortiGate’s VPN-SSL custom languages use a symlink to point to the upload directory in another partition.
1
2
3
4
5
6
7
8
9
10
11
12
13
14
# /migadmin/lang/ directory
$ ls -la
total 3088
drwxr-xr-x 2 peter peter 4096 Jan 20 01:00 .
drwxr-xr-x 23 peter peter 20480 Jan 20 01:00 ..
-r--r--r-- 1 peter peter 405723 Jan 20 01:00 big5.json.gz
lrwxrwxrwx 1 peter peter 18 Jan 20 01:00 custom -> /data2/custom_lang
-r--r--r-- 1 peter peter 314080 Jan 20 01:00 en.json.gz
-r--r--r-- 1 peter peter 402738 Jan 20 01:00 euc-kr.json.gz
-r--r--r-- 1 peter peter 395117 Jan 20 01:00 fr.json.gz
-r--r--r-- 1 peter peter 388097 Jan 20 01:00 GB2312.json.gz
-r--r--r-- 1 peter peter 396576 Jan 20 01:00 pg.json.gz
-r--r--r-- 1 peter peter 398429 Jan 20 01:00 sp.json.gz
-r--r--r-- 1 peter peter 421183 Jan 20 01:00 x-sjis.json.gz
TA used to modify this symlink to point to the root of the filesystem so it was possible to access remotely and without authentication every file through the VPN-SSL using /lang/custom/{PATH}.
For example, in order to download the configuration:
/lang/custom/data/config/sys_global.conf.gz
Now, I encourage you to read the full post if curious about the details. (Spoiler: the patch can be bypassed).
Reversing and Patch-Diffing🛠
Once we were aware of this method we started to analyze the path and to understand how this method works.
First of all we downloaded FortiGate VM from Fortinet in order to extract rootfs and ramdisk from VMDK. If you are not aware, rootfs is encrypted by a custom method and flatkc is responsible for decrypting it at boot time.
Recently Fortinet modified the encryption process. RandoriSec documented the updated method and also published a tool in order to be able to extract the contents of rootfs.
- https://blog.randorisec.fr/fortigate-rootfs-decryption/
- https://github.com/randorisec/decrypt-fortigate-rootfs
Extracting and decrypting rootfs🔐
After launching FortiGates VMs in VMware (v74.7 and v7.4.6) the VMDKs were extracted. There are multiple VMDKs because FortiGate uses various disks (and each of them various partitions), but the first one contains the root filesystem in the first partition.
After getting them, the next step is to mount the VMDK and extract flatkc and the items of root filesystem contained in rootfs.gz
1
2
3
4
5
6
7
8
9
10
11
12
13
14
15
16
17
18
19
20
21
22
23
24
25
26
27
28
29
30
31
32
33
34
35
36
37
$ sudo modprobe nbd max_part=16
$ sudo qemu-nbd -c /dev/nbd2 FGATE-disk1.vmdk
$ sudo mount /dev/nbd1p2 fs1/
$ ls -la
total 114060
drwxr-xr-x 11 root root 4096 Apr 3 23:59 .
drwxrwxr-x 10 peter peter 4096 Apr 25 22:13 ..
drwxr-xr-x 2 root root 4096 Jan 20 01:00 bin
drwxr-xr-x 3 root root 4096 Jan 20 01:00 boot
-r--r--r-- 1 root root 1 Jan 20 01:00 boot.msg
drwxr-xr-x 2 root root 4096 Jan 20 01:00 cmdb
drwxr-xr-x 2 root root 4096 Apr 3 22:04 config
-r--r--r-- 2 root root 17569906 Jan 20 01:00 datafs.tar.gz
-r--r--r-- 2 root root 17569906 Jan 20 01:00 datafs.tar.gz.bak
-r--r--r-- 2 root root 256 Jan 20 01:00 datafs.tar.gz.chk
-r--r--r-- 2 root root 256 Jan 20 01:00 datafs.tar.gz.chk.bak
-r--r--r-- 1 root root 1137 Jan 20 01:00 .db
-r--r--r-- 1 root root 13729 Jan 20 01:00 .db.x
-rw-r--r-- 1 root root 0 Apr 3 23:59 dhcp6s_db.bak
-rw-r--r-- 1 root root 0 Apr 3 23:59 dhcpddb.bak
-rw-r--r-- 1 root root 0 Apr 3 23:59 dhcp_ipmac.dat.bak
drwxr-xr-x 15 root root 4096 Apr 3 22:05 etc
-rw-r--r-- 1 root root 165 Apr 3 23:59 extlinux.conf
-r--r--r-- 1 root root 53 Jan 20 01:00 filechecksum
-r--r--r-- 1 root root 7475296 Jan 20 01:00 flatkc
-r--r--r-- 1 root root 256 Jan 20 01:00 flatkc.chk
-r--r--r-- 1 root root 3282 Jan 20 01:00 flatkc.sig
-r--r--r-- 1 root root 11768 Jan 20 01:00 hash_bin.sha256
-r--r--r-- 1 root root 122656 Mar 4 2016 ldlinux.c32
-r--r--r-- 1 root root 69632 Mar 4 2016 ldlinux.sys
drwxr-xr-x 2 root root 4096 Apr 3 23:59 lib
drwx------ 2 root root 4096 Apr 3 22:02 log
drwx------ 2 root root 16384 Jan 20 19:44 lost+found
-r--r--r-- 1 root root 73822741 Jan 20 01:00 rootfs.gz
-r--r--r-- 1 root root 256 Jan 20 01:00 rootfs.gz.chk
d-wxr----t 3 root root 4096 Apr 3 23:59 web-ui
Extracting and decrypting rootfs will allow us to retrieve init binary and analyze FortiGate VPN-SSL to study the patch.
The next step is to decrypt it using Randorisec tool.
A Digress
It did not work at first glance. In summary, the version of vmlinux-to-elf I was using was not able to reconstruct kallsyms symbols table and because of that I ended up modifying Randorisec tool to find decryption routine using the stack size of that function instead of the symbol name.
If you are curious about the details an issue and a PR was opened.
- https://github.com/randorisec/decrypt-fortigate-rootfs/issues/1
- https://github.com/randorisec/decrypt-fortigate-rootfs/pull/2
And here is my fork with the modification
After that we can continue to convert flatkc to a full ELF and decrypt rootfs.
1
2
3
4
5
6
7
8
9
10
11
12
13
14
15
16
17
18
19
20
21
22
23
24
25
26
$ python3 -m venv .venv
$ pip install -r requirements.txt
$ python3 decrypt_rootfs.py --debug ../flatkc.v7.4.7.elf ../rootfs.7.4.7.gz ../rootfs.7.4.7.gz.decrypted
____ _ _ _ ____ ___ ____ ___ ____ _____ ____
| _ \ / \ | \ | | _ \ / _ \| _ \|_ _/ ___|| ____/ ___|
| |_) | / _ \ | \| | | | | | | | |_) || |\___ \| _|| |
| _ < / ___ \| |\ | |_| | |_| | _ < | | ___) | |__| |___
|_| \_\/_/ \_\_| \_|____/ \___/|_| \_\___|____/|_____\____|
[https://randorisec.fr](https://randorisec.fr)
[INFO] Retrieving crypto material...
0xffffffff8170d2b0
[DEBUG] SEED address found: 0xffffffff8170d2b0
[DEBUG] SEED: b'FA468F98F238DE76AC5A8B36C0EAF915E5CF1D3365E307A845A0407627A7F8A4'
[DEBUG] RSAPUBKEY: b'6766FF5EE42A96C860CAFF316F0597AEEBD7170E6F0487523795AD8AA495CF4DCEC0ADE51C01A84F5A2D7FA243D77716B8FD7867139510C69FFB410852A975C2EF3AE92856A21C8EB66029F07CDDC3FF8100488B7EF8B5197E02406373584CD85210CE31A9A72F580B3C0AE0DF5A68B39D972E8643F4BD0FBF8E0275AF89D0C09C2F57C78A47D2943D810E828ECA14E1F5667A7960EB66280AFC6CBB393A36A22A5424F99AE6189D21FBA4ED1988D6BFC62033079FE5E94BAFAF815222AE3C4C0203BA8BC391942E5E41914C65566C74B061E6CC615A2294F85AC245B6BE8D498E2303B75EF61C68DAA868DA1C72D51E1FA0DC1770C09BE7CD998BC78747518B9FB15484E4877324AB70F0A57018'
[DEBUG] AES key: b'655487820C60D573857985065A9D2D2AA0F0E66E8755E7E577E99226EC663901'
[DEBUG] AES counter: b'988BA0AEB5DA6A452E809968F5076261'
[INFO] Decrypting ../rootfs.7.4.7.gz...
[DEBUG] AES-CTR increment: 12
73822496it [00:19, 3832264.67it/s]
[INFO] DONE.
Once it is decrypted the last step is to gunzip it and decompress from cpio.
1
2
3
4
5
6
7
8
9
10
$ mv rootfs.7.4.7.gz.decrypted rootfs.7.4.7.gz.decrypted.gz
$ gunzip rootfs.7.4.7.gz.decrypted.gz
$ mkdir cpio_extract; cd cpio_extract; sudo cpio -idv < ../rootfs.7.4.7.gz.decrypted
$ cd cpio_extract; sudo cpio -idv < ../rootfs.7.4.7.gz.decrypted
.
lib
sys
node-scripts.tar.xz
[...]
233843 blocks
1
2
3
4
5
6
7
8
9
10
11
12
13
14
15
16
17
18
19
20
21
22
23
24
25
$ ls -la
total 47216
drwxrwxr-x 14 peter peter 4096 Apr 26 17:46 .
drwxrwxr-x 3 peter peter 4096 Apr 26 17:42 ..
drwxr-xr-x 2 peter peter 4096 Jan 20 01:00 bin
-r--r--r-- 1 root root 33109932 Apr 26 17:45 bin.tar.xz
drwxr-xr-x 2 root root 4096 Apr 26 17:45 boot
drwxr-xr-x 3 root root 4096 Apr 26 17:45 data
drwxr-xr-x 2 root root 4096 Apr 26 17:45 data2
drwxr-xr-x 8 root root 20480 Apr 26 17:45 dev
lrwxrwxrwx 1 root root 8 Apr 26 17:45 etc -> data/etc
lrwxrwxrwx 1 root root 1 Apr 26 17:45 fortidev -> /
lrwxrwxrwx 1 root root 10 Apr 26 17:45 init -> /sbin/init
drwxr-xr-x 5 root root 4096 Apr 26 17:45 lib
lrwxrwxrwx 1 root root 4 Apr 26 17:45 lib64 -> /lib
-r--r--r-- 1 root root 14456836 Apr 26 17:45 migadmin.tar.xz
-r--r--r-- 1 root root 549180 Apr 26 17:45 node-scripts.tar.xz
drwxr-xr-x 2 root root 4096 Apr 26 17:45 proc
drwxr-xr-x 2 root root 4096 Apr 26 17:45 sbin
drwxr-xr-x 2 root root 4096 Apr 26 17:45 sys
drwxr-xr-x 2 root root 4096 Apr 26 17:45 tmp
drwxr-xr-x 3 root root 4096 Apr 26 17:45 usr
-r--r--r-- 1 root root 148572 Apr 26 17:45 usr.tar.xz
drwxr-xr-x 9 root root 4096 Apr 26 17:45 var
Now init binary can be extracted.
1
2
3
$ tar xJvf bin.tar.xz
$ ls -la bin/init
-r-xr--r-- 1 peter peter 79955752 Jan 20 01:00 bin/init
The same process was done with version 7.4.6 to patch-diff init binaries.
Patch-Analysis
In order to analyze the differences I like to use Bindiff and BinExport plugin in Ghidra.
One important thing is that because of the size of init binary it is necessary to launch Ghidra with more memory. This can be easily achieved modifying MAXMEM in ghidrarun.
1
2
3
4
5
6
7
8
9
10
11
12
13
14
15
16
17
18
19
20
21
$ cat ghidraRun
#!/usr/bin/env bash
#----------------------------------------
# Ghidra launch
#----------------------------------------
# Maximum heap memory may be changed if default is inadequate. This will generally be up to 1/4 of
# the physical memory available to the OS. Uncomment MAXMEM setting if non-default value is needed.
#MAXMEM=2G
# Resolve symbolic link if present and get the directory this script lives in.
# NOTE: "readlink -f" is best but works on Linux only, "readlink" will only work if your PWD
# contains the link you are calling (which is the best we can do on macOS), and the "echo" is the
# fallback, which doesn't attempt to do anything with links.
SCRIPT_FILE="$(readlink -f "$0" 2>/dev/null || readlink "$0" 2>/dev/null || echo "$0")"
SCRIPT_DIR="${SCRIPT_FILE%/*}"
MAXMEM=16G
# Launch Ghidra
"${SCRIPT_DIR}"/support/launch.sh bg jdk Ghidra "${MAXMEM}" "" ghidra.GhidraRun "$@"
After generating the BinExports we can move on to BinDiff and IDA.
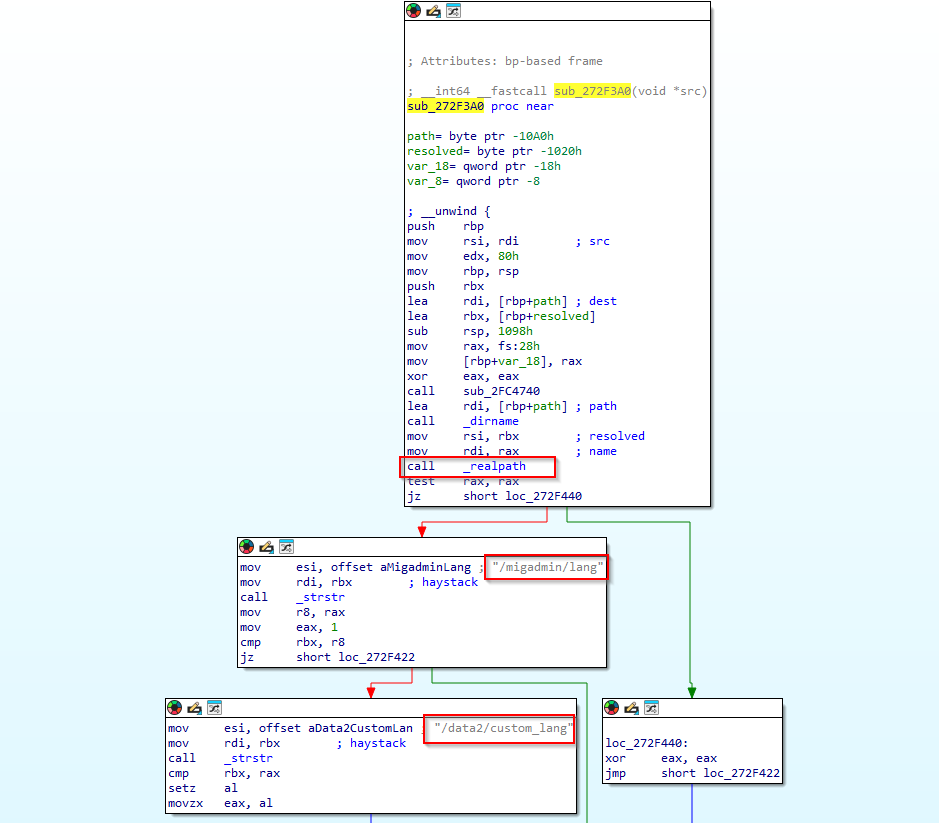
The modified functions that add the check for the VPN-SSL paths are the following. These corresponds to two VPN-SSL handlers.
Fortinet is now using in two VPN-SSL handlers a routine to resolve the Symlink and check that it points to the corresponding path.
sub_272F3A0
This function basically takes a single argument—a file path (src)—and returns 1 if that file lives directly under one of two special language‐resource directories, and 0 otherwise. It calls realpath this way realpath(dirname(path), resolved);.
This routine is called in two VPN-SSL handlers when the following path is requested in the VPN-SSL /lang/custom.
sub_196C120 (default_handler)
If the check of the symbolic link is not OK a 403 Forbidden will be returned.
sub_1990D90 (sslvpn_zip_handler)
Basically, the same check.
So, now we know that Fortinet is checking for queries with /lang/custom 😊.
Now moving into exploitation 🔥.
Exploitation🧨
The /lang/ path can be queried in the VPN-SSL without authentication. For example, you can request /lang/sp.json (Spanish 🇪🇸).
The following languages are incorporated in the VPN-SSL (/migadmin/lang).
1
2
3
4
5
6
7
8
9
10
11
12
13
14
# /migadmin/lang/ directory
$ ls -la
total 3088
drwxr-xr-x 2 peter peter 4096 Jan 20 01:00 .
drwxr-xr-x 23 peter peter 20480 Jan 20 01:00 ..
-r--r--r-- 1 peter peter 405723 Jan 20 01:00 big5.json.gz
lrwxrwxrwx 1 peter peter 18 Jan 20 01:00 custom -> /data2/custom_lang
-r--r--r-- 1 peter peter 314080 Jan 20 01:00 en.json.gz
-r--r--r-- 1 peter peter 402738 Jan 20 01:00 euc-kr.json.gz
-r--r--r-- 1 peter peter 395117 Jan 20 01:00 fr.json.gz
-r--r--r-- 1 peter peter 388097 Jan 20 01:00 GB2312.json.gz
-r--r--r-- 1 peter peter 396576 Jan 20 01:00 pg.json.gz
-r--r--r-- 1 peter peter 398429 Jan 20 01:00 sp.json.gz
-r--r--r-- 1 peter peter 421183 Jan 20 01:00 x-sjis.json.gz
You see custom pointing to /data2/custom_lang 😉?
In VPN-SSL it is possible to configure a custom language. First it is necessary to enable it.
1
2
3
config system global
set gui-custom-language enable
end
After that it is possible to upload a JSON file like we saw before and configure it in the VPN-SSL.
Later, in the VPN-SSL portal it can be selected.
As we saw in the languages directory of VPN-SSL (/migadmin/lang) there is always custom pointing to /data2/custom_lang. The /data2/ is the partition where persistent data resides, like some configurations. And, in data2/custom_lang is where custom languages get uploaded.
What attackers did is modify the symbolic link /migadmin/lang/custom to point to the root of the FortiGate, so it is possible to remotely access all the files using VPN-SSL’s /lang/custom PATH❤️
Here is an example of a compromised FortiGate.
/lang/custom/data/etc/ssh/ssh_host_rsa_key
And of course, downloading the configuration.
/lang/custom/data/config/sys_global.conf.gz
And the best about that is it survived updates ✨.
Bypassing the Patch, tool, and internet analysis🤓
After the details were clear, we managed to bypass the patch. Using strstr is not the best idea… :). Also built a tool to analyze the status of FortiGate devices remotely.
All of this continues in the following post at ITRESIT Labs:




















